- From: Manu Sporny <msporny@digitalbazaar.com>
 - Date: Thu, 11 Dec 2014 10:50:51 -0500
 - To: Credentials Community Group <public-credentials@w3.org>
 
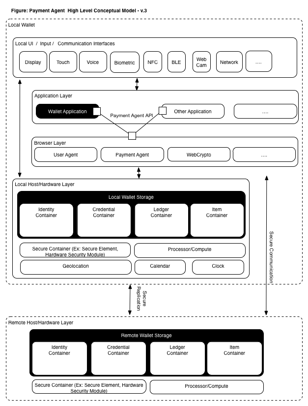
On 12/11/2014 09:23 AM, Leuba, Mark wrote: > I am looking for the sample roadmap you referenced on the call, and > the link provided takes me to github source. This is the current roadmap document for the Credentials CG: http://opencreds.org/specs/source/roadmap/ The Web Payments IG has this sort of diagram to demonstrate the business ecosystem in which payments occur. We should have a similar one for the Credentials/Badges work: https://www.w3.org/Payments/IG/wiki/images/f/f1/HighLevelLogicalOverview-v3.png This is the diagram of the technical ecosystem in which payments occur. It outlines the ecosystem and then will highlight the bits of the ecosystem that we're trying to standardize (credential formats and exchange protocols). We should have a similar one for the Credentials/Badges work: https://www.w3.org/Payments/IG/wiki/images/9/9d/HighLevelPaymentAgentConcept-v3.png Hope that helps. -- manu -- Manu Sporny (skype: msporny, twitter: manusporny, G+: +Manu Sporny) Founder/CEO - Digital Bazaar, Inc. blog: High-Stakes Credentials and Web Login http://manu.sporny.org/2014/identity-credentials/
Received on Thursday, 11 December 2014 15:51:13 UTC